撰文:Bitget Wallet
TL;DR
钱包角色的转变:从链上入口到日常金融载体
在过去很长一段时间里,加密钱包主要被视为一种链上流量入口与操作工具,其核心功能集中在资产存储、连接去中心化应用、管理合约授权、进行 Swap 等基础操作上,更多解决的是用户如何进入链上、如何完成基础交互的问题,尚未直接承载完整的金融使用场景。
这一认知在 2025 年开始发生显著变化。随着稳定币规模持续扩大,链上交易与结算基础设施逐步成熟,支付、收益等真实使用场景开始在链上出现并被反复验证,加密资产的角色也随之发生转变。它们不再只用于被动持有或投机交易,而是被更频繁地用于支付、收益管理、跨境流动等实际金融行为之中。在这一过程中,钱包的定位也随之抬升,逐步演进为承载链上日常金融活动的核心应用。
今天的加密钱包,正在承担起类似「 链上日常金融前端 」的角色:
- 用户管理稳定币余额与资金流动的主要界面
- 连接现实世界支付网络与链上体系的关键支付工具
- 承载着 Meme、RWA、预测市场等多类资产的交易执行与风险管理
钱包的角色正在从单纯的资产管理工具,演变为用户处理多样化日常金融事务的主要入口,这种变化并非由某一个产品创新触发,而是源于用户对钱包的整体期待正在发生演进。早期用户通过钱包参与空投、尝试 DeFi 协议、完成基础交易;随后,Swap 与跨链能力成为标配;再到后来,收益管理与资产组合逐渐成为重要需求。钱包不再只是为了完成链上操作的工具,越来越多的用户开始依赖钱包来处理日常金融事务,将其作为一个覆盖交易、支付与资产管理的常用金融应用,频繁出现在日常生活与资金流转之中。
钱包角色的变化,也与金融体系本身的演进密切相关。从更宏观的角度看,过去二十年的金融基础设施大致经历了三个阶段:最初是金融服务的数字化,将银行业务搬到线上;随后是移动化,新型金融应用显著改善了使用体验,但底层清结算轨道并未发生根本变化;而如今,金融正在进入第三阶段,基于区块链的链上金融将从基础轨道层面重构金融体系,使资金流转更便宜、更快速、更可全球访问。
与前两个阶段相比,Onchain Finance 的变化来自于 金融准入方式与底层结构的转变 。基于无需许可的开放网络,全球用户可以以更低成本、更高效率接入同一套金融体系;资产与智能合约的可组合性,使金融产品与应用能够在更短周期内被构建与迭代;在这一体系中,用户与机构使用相同的规则与基础设施,金融不再只是由机构主导提供的服务,而逐渐演变为任何人都可以参与和构建的开放体系。
当金融基础设施向链上迁移,钱包的使用场景也在不断扩展, 原本分散在银行账户、支付应用、交易平台与加密工具中的功能,开始通过同一个钱包应用被整合起来,形成一种以用户为中心的链上日常金融体验 。越来越多用户进入链上,并不再只是出于投机或收益考虑,而是希望在资金管理、跨境流动与价值存储上,减少对传统中心化金融体系的依赖。非托管正在成为链上金融的重要起点,用户希望对自己的资产拥有更直接的控制权,并能够自由地在全球范围内使用这些资产。
在这样的背景下,钱包成为理解链上真实使用情况的关键观察位。用户为何进入链上、主要使用哪些资产、哪些行为具有持续性、哪些场景正在形成真实采用,这些问题往往无法仅通过交易所或单一协议的数据得到完整答案。钱包天然处在所有链上行为的交叉位置,能够更直接地反映出用户在链上的真实金融活动。
基于此,本报告将从钱包视角出发,简单回顾 2025 年链上生态中与日常金融密切相关的关键变化,并在此基础上探讨链上金融在 2026 年的演进方向。
2026 展望:链上日常金融的真实展开
1、稳定币支付
还值得注意的是,2025 年市场结构出现了一个极具信号意义的翻转:尽管 USDT 在市值存量上仍保持领先,但 USDC 的链上年交易额(18.3 万亿美元)首次反超 USDT(13.3 万亿美元)。 这一变化主要得益于 USDC 在 DeFi 协议中更高的资本复用率,以及欧美机构在《Genius 法案》生效后,更倾向于使用合规性更强的 USDC 进行大额结算与跨境支付。
在应用场景层面,2025 年最显著的特征是与传统金融体系的融合,传统金融与支付网络开始将稳定币深度嵌入资金通道的关键环节:
2、AI 与代理经济
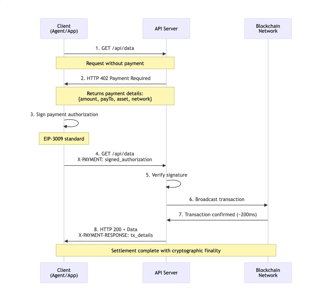
智能经济正在进入一个代理深度参与的新阶段,价值交换将不再完全依赖人类的主动操作,而是开始在既定授权与规则框架下,由 AI 代理自主完成。不过由于互联网缺乏原生、低摩擦的价值传递机制,传统账户体系与订阅制收费模式难以适配代理高频、按需、跨服务调用的特征,长期制约了 AI 在真实商业场景中的自主执行能力。
这一问题在 2025 年出现了结构性进展。由 Coinbase、Circle 等机构推动的 x402 协议,首次将稳定币支付以标准化方式嵌入 HTTP 请求与服务调用流程,确立了 AI-Native 支付层 的基本形态。通过重新激活 HTTP 402(Payment Required)状态码,x402 使 AI 代理能够像调用 API 一样完成支付与结算,无需额外的账户体系或人工介入,从根本上改变了机器经济中支付必须外置的流程。这一变化也推动 AI 的商业模式从面向人类用户的订阅制,转为面向代理的按调用、按意图付费,代理可以根据任务需要,动态购买数据、算力或服务接口,激活了大量此前难以被有效定价的长尾资源。
随着 x402 在 2025 年底完成 V2 升级,其在延迟、复用会话与自动发现方面的改进,或为 2026 年更大规模落地奠定了基础,2026 年将可能成为 Agentic Commerce 进入加速阶段的一年。 AI 正从辅助决策逐步转向代表个人或企业执行具体商业行为的真实经济参与者 ,消费侧的行为路径可能从「搜索—比较—下单」,转变为「授权—校验—确认」;企业侧的大量高重复性流程,如对账、采购与供应链协同,也将开始具备被代理系统性接管的条件。
来源:x402 开发者文档
这一趋势正在得到更广泛标准层的呼应。Google 近期提出的 Universal Commerce Protocol(UCP),标志着主流科技体系开始为「代理可理解的商业接口」建立统一规范。UCP 试图在商品发现、交易意图表达与结算流程之间建立开放接口,使 AI 代理能够跨平台完成从决策到交易的完整闭环。由 UCP 负责表达商业语义,x402 承担价值结算职能,两者形成分层协作关系,将为代理与代理之间、代理与商户之间的自动化交易提供更清晰的技术路径。
来源:Google 官推
3、隐私
2025 年,隐私重新进入加密市场的核心讨论区间,以 ZEC 为代表的隐私资产在年内多次出现阶段性走强,使隐私成为被频繁提及的话题。在一个长期以透明性为默认假设的链上环境中,这种价格表现本身更像是一种前置预期,反映出市场正在重新评估隐私在下一阶段加密金融体系中的必要性。
从更长期的视角看, 资产可以承载隐私偏好,却难以解决跨协议、跨应用、跨用户层级的隐私一致性问题 ,当隐私需求一旦从「少数用户的选择」转向「多数场景的前提条件」时,单一资产路径的覆盖能力与扩展性开始显现出局限。要实现链上的大规模采用,隐私需要下沉为基础设施能力,以低摩擦、可组合、默认可用的方式存在,而非依赖孤立的资产或应用完成交付。
这一判断在 2025 年下半年得到了以太坊生态的系统性回应。以太坊基金会将隐私提升为生态层面的长期战略目标,明确提出隐私应当成为以太坊生态的「一流属性(first-class property)」。围绕这一目标,基金会同步推进了多项组织与路线层面的调整,包括成立隐私集群与机构隐私任务组、重组 PSE 团队,并发布面向未来数年的隐私技术路线图,将隐私工作划分为私密写入、私密读取与私密证明三类方向,分别对应交易与合约交互、链上数据访问以及数据有效性验证等关键场景。
来源:以太坊基金会官网
展望 2026 年,隐私亟需从实验性研发走向在真实使用需求中的系统性落地:
- 对于 Web2 用户:隐私是一种默认预期,银行转账、证券账户与企业财务系统并不要求用户接受资产与交易路径的完全公开,链上状态的高度透明性反而构成心理与使用门槛;
- 对于原生 Web3 用户:在部分场景下,用户希望隐匿持仓资产、交易策略、治理立场或地址关联关系,避免被动暴露行为轨迹;
- 对于机构与现实资产上链场景:隐私是前置条件,如果缺乏最小披露与可控访问机制,传统资产、合同与身份数据难以安全地迁移至链上。
围绕链上隐私落地,以太坊生态中目前形成了三类主要技术路线, 我们预计隐匿地址与隐私池模式更可能率先被主流应用广泛采用 :
- 隐匿地址(Stealth Address,以 ERC-5564 为代表): 通过为接收方生成一次性地址,降低地址与身份之间的可关联性,在不改变现有资产形态与账户模型的前提下,为支付、空投、薪酬发放等场景提供基础级隐私保护。
- 零知识隐私池(zk-SNARK Privacy Pool): 通过将多笔交易汇入匿名池并借助零知识证明完成验证,实现对资金来源、去向与交易金额的强隐匿,适用于对隐私要求较高的金融与资产管理场景。
- 隐私链(Privacy-native Chains): 在协议层引入默认隐私假设,使交易与状态天然处于不可关联环境中,从用户体验上最大限度减少显性隐私操作。当前尚在实验阶段·,面临生态割裂、跨链交互复杂以及与主流资产和 DeFi 体系整合成本较高的问题。
在性能与费用逐步趋同的背景下,隐私将开始展现出强使用黏性和网络效应。公开状态下,跨链迁移几乎不存在额外成本;一旦进入隐私环境,迁移将不可避免地引入身份、时间与行为关联风险,用户更倾向于留在既有隐私情景中。
在这一演化路径中,钱包将成为隐私能力最现实的落点之一:
- 隐私并不是可以在应用层简单叠加的功能,而需要从用户打开钱包、读取链上数据、签名交易到身份交互的全过程中被系统性承接;
- 随着私密读取与私密写入能力的推进,钱包将逐步承担用户链上行为的第一道隐私边界,使资产查询、交易发起与合约交互不再天然暴露完整行为轨迹;
- 随着私密证明等能力成熟,钱包将成为「最小披露」数据流通的重要执行节点,在身份验证、资产证明与合规场景中,帮助用户在可信与隐私之间取得平衡。
4、链上信用
长期以来,链上信用主要围绕「抵押资产是否充足」展开。这一设计虽然在 DeFi 冷启动阶段为协议提供了必要的安全垫,也推动了借贷市场的快速扩张,但随着链上活动从单一的交易与套利,逐步延展至支付、资产管理场景,这套判断方式的局限开始显现:链上参与者的真实信用价值与风险差异难以被有效区分。
链上大量借贷行为,本质上围绕杠杆、套利、循环借贷与头寸管理展开,更接近一种高效的资金调度机制,没有基于金融真实需求的时间价值交换。DeFi 实际运行了一套高度流动、强调快速进出与风险即时定价的市场体系,服务的是高频、短周期、策略导向的资金,对长期、稳定使用行为缺乏有效识别与激励。这就导致长期用户与短期投机者在风险定价与使用权限上被混合处理,协议只能通过提高抵押率来覆盖整体不确定性,资本效率被压低,真实的链上行为难以沉淀为可识别的信用溢价。
链上借贷已经进入数十亿美元规模,但结构上主要靠抵押,信用缺失是系统性问题,而非需求不足。来源 Galaxy Research
展望 2026 年,链上信用更可能先以嵌入式能力的形态逐步落地,随着链上金融从投机型使用向支付、消费与资产管理扩展,能够识别并服务长期真实用户的信用系统更容易形成黏性与规模化留存。以 3Jane 与 Yumi 为代表的实践显示, 信用体系的第一步往往落在对用户的识别与分层 ,需从链上噪音中提取稳定、连续、可解释的行为轨迹以对链上信用进行建模:
- 时间维度与行为稳定性 :信用被视作一个随时间更新的状态,协议持续观测资产波动区间、交互频率、资金周转节奏、历史履约与风险事件等特征,并将这些特征映射为权限、额度、风控阈值。信用的变化与行为同步更新,有利于将风险控制前置到行为链路中,减少一次性授信带来的不确定性。
- 建设声誉与身份层 :先完成用户识别与画像分层,再将声誉映射为产品权限与体验差异,如更低的摩擦成本、更高的操作额度、更宽的风控边界或更优的费率结构。声誉层先行的好处是风险暴露可控,系统可以在较低金融风险的前提下完成用户分层与长期激励,为后续更复杂的信用产品提供数据基础与风控经验。
在这一演化过程中,钱包层的重要性将开始凸显。单一协议或单一链只能捕捉用户行为的局部片段,而信用体系的建立依赖跨链、跨协议、跨周期的数据连续性。钱包作为用户所有链上交互的聚合入口,天然汇集多链资产分布、长期交互轨迹与支付授权行为,是当前生态中最接近用户全貌的位置。是否将用户的长期行为视为核心资产,并据此构建差异化的权限体系与服务体验,将成为应用构筑长期用户关系与竞争壁垒的重要基础。
5、RWA
RWA 发展在 2025 年迎来政策东风, 4-6 月 SEC 连续召开 4 场加密监管圆桌会议,其中 5 月份的会议主题明确聚焦「资产上链」,探讨 RWA 资产代币化市场的发展路径。SEC 主席 Atkins 在主题演讲中围绕「资产发行、资产托管、资产交易」为代币化监管提出新的思路,并明确指出:「证券代币化可以革新旧的传统模式,并惠及美国经济。」
随着 2025 年底 Ondo Finance 结束 SEC 审查,监管环境实质性改善。SEC 提出的「创新豁免(Innovation Exemption)」思路允许合规主体在受监管沙盒内试点证券代币化,意味着监管重点正从单纯的风险防御,转向制度化接纳与有限试验。这为资产发行确立了更清晰的合法性基础,并为传统金融机构的规模化入场扫清关键法律障碍。
2024年底至2025年底,RWA 所有赛道均实现了正增长,同时 资金流向发生了明显的结构性转移 :
- 资产规模实现倍增跨越:市场总存量在短短一年内从 155亿美元 飙升至 377亿美元,整体增长 2.4倍。
- 仓位结构由单极集中走向多元均衡:私人信贷占比由 2024 年的 63.2% 降至 52.8%,增量资金向其他赛道分散。
- 另类资产成为新增长引擎:机构另类基金(约 9 倍增长)与非美政府债(约 8 倍增长)成为年度增长亮点,反映出投资者风险偏好从单一稳健收益向多元 Alpha 寻求转移。
- 全天候的抗通胀体系:大宗商品规模同比增长约 4 倍(占比升至 10.6%),叠加私募股权从零到一完成建仓,RWA 市场开始形成「股 + 债 + 商品 + 另类」的组合结构,为链上构建全天候策略奠定基础。
由于 rwa.xyz 平台涉及数据统计口径调整问题,该表中数据系作者由原口径进行拆分得到
TCG(Trading Card Game,集换式卡牌)作为 RWA 长尾资产形态的代表,也在 2025 年展现出相对亮眼的市场表现。以稀缺卡牌(如 1st Edition Charizard )为例,其在链上交易中逐步体现出明显的流动性溢价。这类资产与传统股市、债市的相关性相对较低,文化与收藏属性所带来的非金融溢价,使其在 RWA 体系中成为具备配置意义的另类资产选项,为投资者提供了更具分散效应的多元化组合补充。
预计 2026 年,在合规框架进一步确立的基础上,市场重心将从单纯的「资产上链」向深层的「交易业务」转移,特别是 RWA 永续合约、RWA×Defi 将成为核心增长点:
(1)交易形态演进:RWA Perps 与合成资产的崛起
2026 年,RWA 的关键变量正从「资产是否上链」转向「如何交易」。随着预言机与 Perps DEX 基础设施成熟,RWA 的边界开始被合成资产(Synthetics)重塑。在这一逻辑下,RWA 不再局限于托管实物或法律确权资产,而是演进为「任何具备公允价格的数据流均可交易」。除股票、债券外,私营企业估值、宏观经济指标(如 CPI、非农)、甚至天气数据,均可通过合成结构绕过实物交割限制,转化为链上交易标的,Everything Perpetualized 正在成为现实。
(2)资金效率提升:DeFi 组合性与全天候策略
2026 年,RWA 赛道的竞争焦点将从资产发行转向资金效率。随着底层基础设施的打通,RWA 资产与 Defi 协议的融合将进一步加深,「生息+对冲」有望成为新的模式。以 Aave 推出的 Horizon 协议为例,投资者可在持有国债 RWA 赚取稳健收益的同时,将其作为抵押品在链上建立宏观对冲头寸。这种模式降低了资金闲置,真正释放RWA的潜力,既保留了 TradFi 的安全垫,又获取了 DeFi 的流动性杠杆,构建出真正的全天候投资组合。
(3)资产品类拓展:非美元资产与固定收益体系上链
在资产品类层面,RWA 的扩展方向将不再局限于美元资产体系。伴随着美元贬值趋势,非美元资产上链有望成为 2026 年的重要方向,包括欧股、日股、韩股、以及主要外汇市场(如 USD 之外的 G10 货币)相关资产。同时,货币市场基金与更多固定收益衍生品上链,将进一步丰富链上低波动资产池,为钱包端的资产配置与交易提供更多可选维度。
从钱包视角看,RWA 的核心价值并不在于单一资产是否成功上链,而在于其能否被自然纳入用户的日常资产配置与交易行为之中。随着交易形态从以持有为主的 RWA 向可交易、可组合的 RWA 演进,钱包正在成为连接用户与全球资产的重要渠道,为用户提供超越本地市场与单一货币体系的多元化资产敞口,推动链上金融从加密资产管理走向更广义的跨市场资产配置。
6、永续合约交易
2025 年是链上去中心化永续合约交易(Perp DEX)流动性变化的关键转折点,Perp DEX 在资金规模与交易活跃度上均实现了爆发式增长。
在绝对规模上,行业 TVL 展现出极强的资金沉淀能力,自 10 月峰值后持续企稳于 2300 亿美元上方;交易量层面,自 2025 年下半年起,主流协议月均交易额突破 5000 亿美元,并在 10 月与 11 月的高峰期连续突破 1 万亿美元($1 Trillion) 关口,证明链上流动性深度已足以承载机构级资金。
从相对结构看,Perp DEX 与 CEX 合约交易量的比值从年初的 6.34% 攀升至11月峰值的近 20% ,而以头部 Hyperliquid 为例,其与Binance 的月度衍生品交易量比值年内由 8% 提升至近 14% 。这一系列数据表明,随着基础设施的完善与用户习惯的改变,Perp DEX 已突破流动性瓶颈,正逐步挑战传统现货 DEX,成为承接链上资金的下一代核心流量池。
来源: Dune Analytics
来源:The Block
来源:The Block
2025 年 Perp DEX 赛道的另一显著特征在于竞争格局的快速重构。市场经历了从年初 Hyperliquid 绝对垄断到下半年的多极化竞争,根据 The Block 数据,至 2025 年年中 Hyperliquid 的交易量占比首次跌破 60%,Aster、Lighter 等新玩家通过积分活动等方式开始在特定用户群体与交易场景中攫取份额。但这一变化并不意味着头部流动性的实质性动摇,永续合约交易天然具备强网络效应与规模效应,流动性越深、滑点越低,越容易成为交易者的长期主场。从历史经验看,无论是在 CEX 还是DEX 领域,衍生品赛道往往呈现强者恒强的结构特征,第二梯队如何形成自循环的流动性飞轮,仍是其面临的核心挑战。
展望 2026 年,市场上尚有 20-30 个 Perp Dex 项目待陆续推进 TGE。交易挖矿、积分激励与做市补贴等手段更多体现为存量用户争夺,而非市场规模的实质扩张。在整体衍生品需求趋于稳定的背景下,Perp DEX 的竞争重心预计将从流量扩张阶段,逐步转向效率、稳定性与用户留存。撮合效率、极端行情下的系统稳定性、资金承载能力以及主流交易对的持续深度,将成为决定协议长期位置的关键变量。
在应用层面,通过与 Hyperliquid 等头部 Perp DEX 的原生集成,钱包已经验证了应用内衍生品交易(In-App Perps)在真实用户与交易层面的可行性, Perp DEX 正在成为钱包内交易的重要增量场景 ,用户在钱包内完成 Perp 下单、风险控制与资产管理,正在演变为更自然的使用路径。
| Bitget Wallet | Phantom | MetaMask | Rabby | |
| 累计交易量 | $277亿 | $260亿 | $22亿 | $5亿 |
| 日活用户 | 800~1,200 | 4,000~6,000 | 800~1,500 | 150~300 |
注:数据来源自 Dune,时间截至 2025 年 12 月 31 日;不同钱包在用户规模、交易频率与资产偏好上存在结构性差异,累计交易量与日活跃用户仅反映其在应用内永续合约交易场景中的相对位置
钱包作为最贴近用户资产与决策路径的前端,将在 Perp DEX 生态中承担更重要的分发与承接角色 。在新币财富效应减弱、大额交易逐步回归 BTC/ETH 等核心资产的背景下,钱包内的 Perp 交易也为用户提供了更高频、更连续的使用理由。对于钱包而言,Perp 交易不再只是功能补充,而是连接链上流动性、提升用户粘性与使用频次的关键场景。预计在 2026 年,随着基础设施进一步成熟、用户习惯持续迁移,Perp DEX 与钱包的深度融合将成为链上衍生品市场的长期结构性趋势。
7、Meme
回顾 2025 年,Meme 仍然是链上最重要的注意力入口之一。特朗普发币、Web2 名人币、Pump.fun直播,以及中文 Meme 浪潮等,先后构成了多轮不同量级的活跃周期,并在阶段性内释放出一定的财富效应。在这些结构性行情中,大量用户第一次下载钱包、第一次完成链上交易、第一次理解 Gas、滑点与失败率,Meme 成为用户进入链上世界最直接、门槛最低的起点。
从 Bitget Wallet 的内部用户与交易数据来看,这一趋势体现得尤为明显: 2025 年新增用户占全年交易用户的约 65% 并贡献了接近 61% 的总交易量 。Meme 真实承担了「新用户入场—首次交易—高频使用」的链上启蒙角色,其行情的阶段性回暖,往往直接对应钱包下载、地址创建与 Swap 行为的同步上升。
但从主要 Meme Launchpad 的交易量与交易地址数数据来看,Meme 热点的反复出现,并未同步带来链上整体流动性的持续修复,类似 2025 年初特朗普币那种覆盖全市场的 Meme season 正在变得越来越难以复制,2026 年 Meme 更可能呈现结构性行情: 围绕特定热点、特定叙事窗口出现阶段性炒作机会 。
来源:Dune Analytics
来源:Dune Analytics
2026 年 Meme 行情的另一项不确定性还来自 「热点资产化」新形式的分流 。Pump.fun 将热点快速转化为 Token,而 Polymarket 将热点转化为话题与赔率,两者本质上都在争夺同一类注意力与风险偏好。随着预测市场在热点事件上的参与门槛更低、表达方式更直接、产品形态更贴近大众理解,Meme 在部分场景下或将面临注意力与链上流动性的进一步分流。
在 Meme 的持续演进过程中,越来越多的项目已不断尝试通过多渠道吸引圈外增量,将 Meme 从以内部共识为核心的资产形态,转向更具扩散性、更明确的文化符号输出,并尝试在现实世界事件与公共话题中形成反向影响。与此同时,尽管各类 Launchpad 已验证公平发行与效率优势,但在创作者激励机制、长期价值承接能力以及非加密用户的持续引入方面,仍有待进一步完善。
不过毋庸置疑,Meme 所代表的公平发射、无需许可的链上发行与参与方式将依旧是加密世界中最具吸引力与生命力的实验之一,未来的期待仍在于其价值层面的升级:是长期停留于高度零和的短期 PVP 博弈,还是有机会再次跑出能够承载文化表达与创作者参与、并吸引更广泛圈外用户群体的现象级 Meme。
从产品与工具层面看,Meme 交易本身或许很难再出现颠覆式创新,将进入以「 智能化与精细化 」为核心的阶段。交易工具正在通过更细致的数据呈现、更直观的风险提示与更主动的智能服务,帮助用户在流动性式微的环境中提升对链上的感知能力,做出更快、更稳的决策。地址关系与集群分析类产品会进一步普及,成为越来越多用户的基础配置, 为大众用户提供更透明、可理解的链上行为解析 ,将成为下一阶段交易工具与钱包功能持续优化的重点方向。
8、预测市场
2025 年,预测市场完成了从加密边缘产品向主流金融应用雏形的关键跃迁,整体交易规模与参与度显著抬升。当前主流预测市场的 月度交易量已稳定超过 100 亿美元 ,年内累计交易量超过 400 亿美元 。尽管其绝对体量仍明显小于股票、期货等成熟金融市场,但作为一个独立的新资产形态,预测市场展现出了极为突出的增长斜率,已进入明确的加速扩张阶段。
随着交易深度提升与参与结构改善,其功能正在发生实质性变化。在越来越多场景中,价格所反映的已不再只是观点或情绪,而是部分参与者已掌握、但尚未公开确认的信息。资金流向本身成为信息释放的载体,使市场在事实披露之前提前形成价格信号。
合约结构的演进进一步强化了这一趋势,当预测市场从简单的二元判断,扩展至更细粒度的事件拆分与组合定价,其价格开始具备可参考的金融意义。在个别情况下,当市场规模足够大、相关方高度关注价格变化时,预测市场甚至可能对事件参与者的行为形成反馈,使价格信号本身成为影响现实决策的变量之一。
从更广义的视角看,预测市场可以被理解为一种 结构更成熟的注意力交易机制:
- Meme 交易本质上是对叙事与情绪的博弈,其与现实事件之间的关联往往是间接且非结构化的,往往依赖Dev或社区进行主观解读与映射,缺乏统一、可复用的事件结构,更容易出现同名同角度资产并行流通,传播与讨论也往往局限于加密圈内部。
- 预测市场则以高度明确的现实事件为交易标的,围绕清晰的发生条件与结算规则(如是否发生、何时发生、以何种形式发生),将现实世界中具有公共关注度的事件(政治、宏观经济、产业动态、名人事件、体育等等)直接转化为可交易和可验证的概率资产。
在这一意义上,预测市场不仅具备更强的传播性与讨论价值,也具备明显的正外部性:研究问题、获取信息、判断趋势,可以通过市场机制转化为经济回报,而更早、更清晰的结果信号本身便具有强社会价值。
来源:Dune Analytics
预测市场的预测准确性正显著超越传统华尔街分析师体系,图源 Kalshi Research
2026 年将是一个事件高度集中的年份。世界杯、美国国会中期选举等一系列具有明确结果节点的重大事件,将持续为预测合约提供高质量、可持续的交易标的。在交易规模已经放大、平台能力趋于成熟、合规路径逐步清晰的背景下,现实世界事件的密集发生有望对预测市场形成显著放大效应,推动其在 2026 年进入更大范围的增长阶段。
随着底层平台数量增加、事件覆盖逐步完善,预测市场的竞争重心也在发生变化:从是否具备市场供给能力,转向谁能够承载用户的主要交易入口。在这一阶段,用户体验、信息组织方式与交易效率,开始成为平台之间的关键分化因素。
展望 2026 年,预测市场更可能率先在 界面层与产品层面 出现创新,而非在流动性聚合层面完成彻底整合。这一判断源于预测市场自身的结构特征:事件高度碎片化,不同平台对同一事件的定义、选项拆分与结算规则缺乏统一标准;各平台在账户体系、资金托管与下单逻辑上的差异,也使其难以像 DEX 那样实现无缝的跨平台撮合与资金合并。
在此背景下,多数零售用户的核心需求仍然集中在事件发现、快速判断与便捷下单本身,而非跨平台赔率比价或复杂套利执行。在当前阶段,预测市场更现实、也更具可行性的演化方向,可能是信息层与界面层的统一:通过更高效的事件筛选、赔率展示与仓位管理,降低用户的认知与操作成本,从而提升整体决策效率。
作为最贴近用户资产与决策路径的前端,钱包天然具备成为预测市场主要入口与分发层的条件。随着预测市场从加密原生用户向更广泛的消费者群体扩展,其与现实世界事件的强关联性将持续放大这一入口价值。我们期待见证钱包的角色从单纯的交易功能集合,演化为事件驱动型日常金融行为的核心入口。
结语
综合上述观察,我们认为 2026 年链上活动将继续从交易驱动走向使用驱动,从依赖阶段性行情与流量,逐步过渡到可复用、可留存的日常金融行为。在这一过程中,钱包将逐步演化为连接用户、链上体系与现实金融世界的核心前端应用。基于这一判断,我们对 2026 年 8 大方向的演进路径作出如下 3 点趋势归纳:
- 稳定币支付和 AI 代理消费推动价值交换网络外延,钱包成为链上与现实经济的结算路由层
随着稳定币在监管、发行规模和采用率层面的持续突破,其已成为全球价值清算网络的重要组成部分,并开始深度嵌入跨境 B2B2C 支付、本地即时支付系统与卡组织清结算体系;x402等协议的推出让 AI 代理开始具备在既定授权下独立完成支付交易的能力,显著拓展了价值交换的参与主体与频率;这两大变化将共同推动链上价值流动从加密原生场景向现实经济与自动化商业模式外延。通过整合稳定币体系、现实支付网络与多链资产,钱包将为用户提供币种兑换、路径编排与资金调度的功能,逐步演化为连接链上与现实经济的核心结算路由层。
- 隐私和信用进入规模化采用的准备阶段,钱包成为链上长期金融关系的基础设施层
随着链上活动中支付与资产管理场景占比的持续提升,隐私与信用正从边缘议题转向日常金融的实现前提。隐私不再只是少数用户的偏好选择,将逐步成为支撑加密大规模采用所必需的默认能力;链上信用也将脱离单一抵押逻辑,开始围绕用户长期行为轨迹、时间积累与履约稳定性建立分层体系;这两大需求的落地,均依赖连续的跨链、跨协议、跨周期数据。作为用户链上行为的聚合入口,钱包将开始承担隐私边界与信用状态的实际落点,通过对资产查询、交易发起、身份交互与权限控制的系统性整合,为长期、可复用的链上金融关系提供基础设施支撑。
- Meme、RWA、Perp 和预测市场重塑链上交易资产结构,钱包成为主要交易承接层
链上交易资产类别的多元化将全面覆盖不同用户的风险偏好与投资需求。Meme 作为链上重要的注意力资产,会继续呈现结构性行情;链上交易规模增量与资金深度将逐步向 RWA、永续合约与预测市场等更具金融属性与现实锚定的资产类别迁移。RWA 将向可自由交易与组合的 DeFi 金融工具演进,满足稳健收益与多元配置需求;Perp Dex 在流动性与稳定性提升后,将持续吸引高频与专业交易者;预测市场则通过事件概率定价,为观点表达型与信息驱动型用户提供新的风险敞口。用户的交易和资产管理行为,将更多集中于能够同时提供多资产选择与统一、无许可操作体验的钱包之中,使钱包逐步成为全球资产配置与跨市场交易的主要入口。
这些展望只是一次阶段性的梳理与表达,或许构不成答案本身。行业仍在快速变化,很多路径尚未定型,很多问题也远未被充分讨论。我们希望通过这份报告,将 Bitget Wallet 对 2025-2026 年链上日常金融的观察与思考系统性公开呈现,为行业提供一些可被持续验证与讨论的参考视角。
无论是加密原生的建设者、研究者、开发者,还是来自传统金融与科技领域的参与者,我们都期待与您持续交流,在开放讨论中不断校准判断,在实践反馈中完善认知,与更多同路人一道,推动链上金融向更真实、可持续的方向发展,重塑下一时代的全球金融基础设施。
